Mạng riêng ảo (VPN) là thuật ngữ vô cùng quan thuộc đối với những người trong ngành công nghệ thông tin. Nhiều người đã từng nghe qua nhưng chưa biết rõ được VPN là gì? Cách thức hoạt động và vai trò của VPN đối với doanh nghiệp như thế nào. Vậy hãy để RouterMikroTik giải đáp một cách nhất chi tiết cho bạn qua bài viết dưới đây nhé!

VPN là gì? Cách thức hoạt động và vai trò của VPN với doanh nghiệp
Cách thức mạng Internet truyền thống hoạt động
Mỗi ngày, chúng ta sử dụng Internet để thực hiện vô số hoạt động như lướt web, sử dụng Facebook, xem phim,… Dù là hành động nào, quy trình kết nối Internet luôn trải qua hai giai đoạn chính:
Chu trình đi
- Khi bạn thực hiện thao tác trên Internet, dữ liệu sẽ được gửi từ máy tính hoặc thiết bị di động của bạn ra ngoài. Ví dụ, khi truy cập website RouterMikrotik.com, hệ thống sẽ phân giải tên miền thành địa chỉ IP và tìm kiếm nó trên Internet.
- Web server nhận được yêu cầu truy cập, tìm kiếm dữ liệu và trả về thông tin mà bạn cần.
Chu trình về
- Để xác định người dùng gửi yêu cầu, Web server sẽ sử dụng địa chỉ IP đính kèm trong thông tin được gửi đến.
- Sau khi xác định được người dùng, Web server sẽ gửi lại thông tin theo yêu cầu của họ.
Đây là quy trình kết nối Internet cơ bản diễn ra mỗi khi bạn sử dụng Internet. Vậy, VPN là gì và đóng vai trò gì trong quy trình này?
VPN là gì?
VPN (Virtual Private Network) là một công nghệ cho phép người dùng truy cập internet một cách an toàn và riêng tư hơn bằng cách tạo ra một kết nối mạng ảo giữa thiết bị cá nhân và một máy chủ VPN. Khi kết nối thông qua VPN, dữ liệu của người dùng sẽ được mã hóa và đi qua máy chủ VPN trước khi đến đích, giúp người dùng tránh được các mối đe dọa an ninh mạng như đánh cắp thông tin cá nhân, theo dõi hoạt động trực tuyến và cấm truy cập vào nhiều nội dung trên internet.
Có nhiều loại VPN khác nhau, bao gồm VPN cá nhân (sử dụng cho các cá nhân), VPN doanh nghiệp (sử dụng trong môi trường doanh nghiệp), và VPN miễn phí hoặc trả phí (có sẵn từ các nhà cung cấp dịch vụ VPN). Mỗi loại VPN có những ưu điểm và hạn chế riêng, và người dùng cần xem xét kỹ lưỡng trước khi chọn lựa loại VPN phù hợp.

VPN (Virtual Private Network) là một công nghệ cho phép người dùng truy cập internet thông qua một máy chủ VPN
Cách thức hoạt động của VPN
Khi thiết bị của bạn được kết nối với mạng riêng ảo (VPN), nó sẽ hoạt động như một mạng kết nối cục bộ. Tất cả dữ liệu mạng sẽ được gửi thông qua một hệ thống kết nối an toàn đến máy chủ của VPN.
Việc sử dụng VPN cho phép bạn truy cập vào tài nguyên mạng cục bộ ngay cả khi bạn đang ở nơi có địa lý khác, đem lại sự linh hoạt và tiện ích lớn, đặc biệt khi bạn cần truy cập vào các dịch vụ mạng bị hạn chế địa lý. Khi trình duyệt web của bạn đã kết nối với VPN, tất cả dữ liệu gửi và nhận sẽ được mã hóa và đi qua máy chủ VPN trước khi đến với đích nhằm bảo vệ thông tin cá nhân và đảm bảo an toàn khi truy cập Internet.
Bài viết cùng chủ đề: IP Private là gì? Tìm hiểu kiến thức về địa chỉ IP Private

Cách thức hoạt động của VPN
Vai trò của VPN là gì?
VPN (Virtual Private Network) là mạng riêng ảo đóng vai trò quan trọng trong việc bảo mật và ẩn danh hoạt động trực tuyến của bạn như:
- Mã hóa dữ liệu: Khi người dùng kết nối vào VPN, dữ liệu sẽ được mã hóa để tránh bị đánh cắp hoặc can thiệp từ bên ngoài giúp bảo vệ thông tin cá nhân và giao tiếp trực tuyến của người dùng.
- Định danh IP ẩn danh: Mỗi khi kết nối vào internet thông qua VPN, địa chỉ IP thực sự của người dùng sẽ được che giấu và thay thế bằng địa chỉ IP của máy chủ VPN, duy trì sự ẩn danh mà không bị theo dõi vị trí địa lý khi sử dụng internet.
- Bypass các hạn chế địa lý: VPN cho phép người dùng truy cập vào nhiều nội dung trên internet mà có thể bị hạn chế địa lý như các dịch vụ streaming video, trang web và ứng dụng có quy định về vùng lãnh thổ sử dụng.
- Bảo mật kết nối Wifi công cộng: Khi sử dụng Wifi công cộng, người dùng có thể gặp phải rủi ro an ninh mạng do mạng Wifi không được bảo mật cẩn thận. Sử dụng VPN để nhằm bảo vệ dữ liệu khi kết nối vào các mạng Wifi công cộng.
- Tránh kiểm duyệt internet: Trong một số trường hợp, người dùng có thể gặp phải kiểm duyệt hoặc giám sát trực tuyến từ phía nhà cung cấp dịch vụ internet hoặc chính phủ. Sử dụng VPN giúp người dùng tránh được kiểm duyệt và giám sát này.

Khi kết nối địa chỉ IP thực sự của người dùng sẽ được che giấu và thay thế bằng địa chỉ IP của máy chủ VPN
Ưu nhược điểm của VPN là gì?
Ưu điểm của VPN
- Bảo mật dữ liệu: VPN sử dụng mã hóa để bảo vệ dữ liệu khi truyền tải qua internet. Điều này giúp ngăn chặn việc đánh cắp thông tin cá nhân và tài khoản ngân hàng của người dùng.
- Ẩn địa chỉ IP: Khi kết nối qua VPN, địa chỉ IP thực sự của người dùng sẽ được ẩn đi và thay thế bằng địa chỉ IP của máy chủ VPN. Điều này giúp người dùng duyệt web một cách ẩn danh và tránh được theo dõi hoạt động trực tuyến.
- Truy cập các nội dung bị hạn chế: VPN cho phép người dùng truy cập vào các nội dung trực tuyến bị hạn chế hoặc bị chặn ở một số khu vực địa lý. Điều này rất hữu ích khi người dùng muốn xem các nội dung truyền hình, phim ảnh, hoặc trò chơi mà không được phép tại địa phương của họ.
- Giảm thiểu rủi ro tấn công mạng: Bằng cách ẩn địa chỉ IP thực sự của người dùng, VPN giúp giảm thiểu rủi ro bị tấn công mạng từ các hacker và tin tặc trực tuyến.
Nhược điểm của VPN
- Tốc độ kết nối: Việc sử dụng VPN có thể làm giảm tốc độ kết nối internet do quá trình mã hóa và giải mã dữ liệu ảnh hưởng đến hiệu suất của một số ứng dụng và dịch vụ trực tuyến
- Chi phí: Một số dịch vụ VPN chất lượng cao có thể yêu cầu người dùng trả phí hàng tháng hoặc hàng năm, gây ra vấn đề đối với những người dùng có ngân sách hạn chế.
- Sự tin cậy của dịch vụ: Không phải tất cả các dịch vụ VPN đều đáng tin cậy. Một số dịch vụ có thể gây ra sự cố kết nối hoặc lộ thông tin cá nhân của người dùng. Việc lựa chọn một dịch vụ VPN uy tín và đáng tin cậy là rất quan trọng.
Khi nào nên sử dụng VPN
Việc sử dụng VPN có thể được coi như một công cụ hữu ích nhưng cũng đồng thời mang theo những rủi ro và hạn chế. Việc sử dụng VPN không phải lúc nào cũng là lựa chọn tốt, và người dùng cần phải cân nhắc kỹ trước khi quyết định sử dụng dịch vụ này.
Trong một số trường hợp cụ thể, việc sử dụng VPN là cần thiết và mang lại lợi ích bảo mật và riêng tư đáng kể. Đặc biệt, khi có nhu cầu bảo vệ thông tin cá nhân trong các giao dịch nhạy cảm như giao dịch ngân hàng trực tuyến, mua sắm trực tuyến, sử dụng VPN giúp người dùng tăng cường an ninh và tránh khỏi nguy cơ mất thông tin cá nhân do các mối đe dọa trực tuyến. Ngoài ra, VPN cũng hữu ích khi người dùng muốn truy cập vào các trang web bị chặn hoặc kiểm soát.
Tại sao doanh nghiệp sử dụng VPN?
Các doanh nghiệp có thể sử dụng VPN (Virtual Private Network) vì nhiều lý do quan trọng. VPN là một công nghệ cho phép kết nối mạng từ xa một cách an toàn và bảo mật giúp doanh nghiệp truy cập vào các tài nguyên mạng nội bộ một cách dễ dàng và an toàn hơn.
So với việc sử dụng các liên kết WAN (mạng diện rộng) chuyên dụng hay liên kết đường dài, quay số từ xa, kết nối VPN không chỉ tiết kiệm chi phí mà còn cung cấp mức băng thông cao hơn giúp cho các doanh nghiệp có thể tiết kiệm chi phí đáng kể mà vẫn đảm bảo được tốc độ và chất lượng kết nối.
Sử dụng VPN không chỉ giúp doanh nghiệp bảo vệ thông tin quan trọng và tăng cường an ninh mạng, mà còn mang lại nhiều lợi ích khác như tăng tính linh hoạt trong làm việc và mở rộng khả năng truy cập vào tài nguyên mạng toàn cầu.

VPN trong doanh nghiệp cho phép kết nối mạng từ xa một cách an toàn và bảo mật
Doanh nghiệp sử dụng VPN như thế nào?
Site to site VPN
Site to site VPN là một loại kết nối VPN được sử dụng phổ biến trong các doanh nghiệp có nhiều văn phòng hoặc chi nhánh. Khi sử dụng site to site VPN, các văn phòng hoặc chi nhánh của doanh nghiệp sẽ được kết nối với nhau thông qua một mạng riêng ảo, tạo ra sự liên kết an toàn và bảo mật giữa các địa điểm khác nhau giúp cho việc chia sẻ tài nguyên mạng, dữ liệu và ứng dụng trở nên dễ dàng hơn, đồng thời đảm bảo tính bảo mật và ổn định cho toàn bộ hệ thống mạng của doanh nghiệp.
Tìm hiểu sâu hơn tại đây: Những điều bạn cần biết về VPN Site to Site và VPN Client to Site

Mô hình Site to site VPN
Client VPN hay Openvpn
Client VPN hay còn gọi là remote access VPN là loại kết nối VPN cho phép người dùng từ xa kết nối vào mạng nội bộ của doanh nghiệp thông qua internet. Khi sử dụng client VPN, người dùng có thể truy cập vào tài nguyên mạng, ứng dụng và dữ liệu từ xa một cách an toàn và bảo mật.
Open VPN là một phần mềm mã nguồn mở cung cấp giải pháp client VPN cho doanh nghiệp. Open VPN được sử dụng rộng rãi do tính linh hoạt, tính bảo mật cao và khả năng tương thích với nhiều hệ điều hành khác nhau. Do đó, doanh nghiệp có thể lựa chọn sử dụng Open VPN để cung cấp kết nối client VPN cho nhân viên một cách hiệu quả và an toàn.

Phương thức làm việc của Open VPN
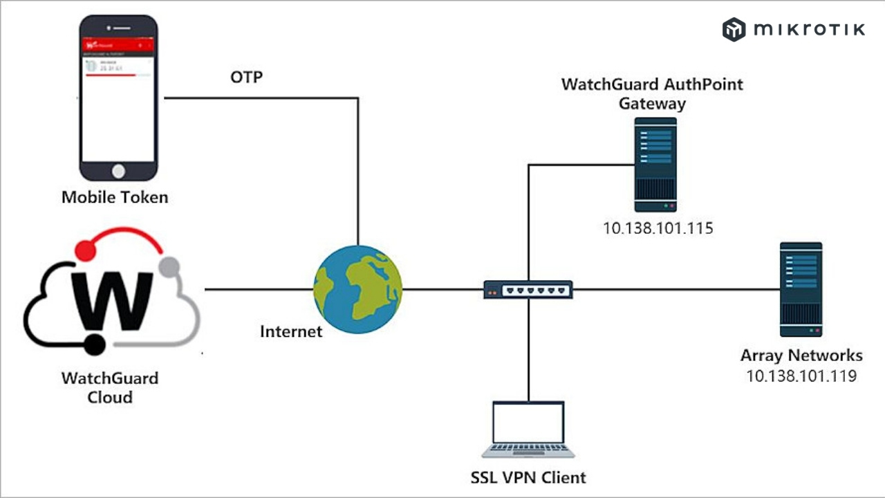
SSL VPN
SSL VPN là một loại kết nối VPN được xây dựng trên giao thức SSL/TLS để tạo ra một kênh kết nối an toàn giữa người dùng và hệ thống mạng của doanh nghiệp. SSL VPN cho phép người dùng truy cập vào các tài nguyên mạng, ứng dụng và dữ liệu từ xa thông qua trình duyệt web một cách an toàn và tiện lợi hơn trong việc quản lý và cấu hình kết nối.

SSL VPN là một loại kết nối VPN được xây dựng trên giao thức SSL/TLS
Nên chọn VPN có trả phí hay VPN miễn phí?
Việc chọn VPN có trả phí hay VPN miễn phí phụ thuộc vào nhu cầu và ưu tiên cá nhân của người dùng. Nếu bạn đặc biệt quan trọng về bảo mật và tốc độ kết nối, thì việc sử dụng VPN có trả phí có thể là lựa chọn tốt nhất.
Tuy nhiên, nếu bạn chỉ cần sử dụng VPN để truy cập các trang web bị chặn và không quan trọng về bảo mật, thì VPN miễn phí đã là một lựa chọn hợp lý. Quan trọng nhất là người dùng cần xem xét kỹ lưỡng và lựa chọn dịch vụ VPN phù hợp với nhu cầu và điều kiện tài chính cá nhân của mình.
Làm thế nào để chọn được nhà cung cấp VPN tốt nhất?
Với nhiều lựa chọn hiện nay, bạn có thể thấy khó khăn khi chọn dịch vụ VPN phù hợp. Hãy tham khảo các tiêu chí dưới đây để đánh giá các nhà cung cấp dịch vụ VPN khác nhau và đưa ra lựa chọn phù hợp nhất
- Chính sách ghi nhật ký
- Phần mềm được cập nhật
- Giới hạn băng thông
- Vị trí máy chủ VPN
Làm thế nào để thiết lập VPN?
Sử dụng nhà cung cấp dịch vụ VPN
Bước 1: Chọn nhà cung cấp dịch vụ VPN
- Tham khảo các bài đánh giá VPN trên internet để lựa chọn nhà cung cấp phù hợp với nhu cầu của bạn.
- Một số nhà cung cấp VPN uy tín bạn có thể tham khảo: ExpressVPN, NordVPN, Surfshark, CyberGhost, PrivateVPN.

Những nhà cung cấp dịch vụ VPN nổi tiếng nhất hiện nay
Bước 2: Tạo tài khoản
- Truy cập trang web của nhà cung cấp VPN bạn chọn.
- Chọn gói dịch vụ phù hợp với nhu cầu của bạn.
- Điền thông tin cá nhân để tạo tài khoản.
- Thanh toán cho dịch vụ VPN.
Bước 3: Tải xuống và cài đặt ứng dụng VPN
- Truy cập trang web của nhà cung cấp VPN bạn chọn.
- Tải xuống ứng dụng VPN phù hợp với hệ điều hành của bạn.
- Cài đặt ứng dụng VPN trên thiết bị của bạn.
Bước 4: Kết nối với VPN
- Mở ứng dụng VPN.
- Đăng nhập vào tài khoản của bạn.
- Chọn máy chủ VPN bạn muốn kết nối.
- Nhấp vào nút “Kết nối”.
Sử dụng bộ định tuyến VPN (Router VPN)
Bước 1: Chọn router VPN
- Chọn Router có hỗ trợ VPN.

Mô tả khả năng bảo vệ dữ liệu từ bộ định tuyến VPN
Bước 2: Cấu hình router VPN
- Truy cập trang web quản trị của router
- Tìm phần cài đặt VPN.
- Chọn loại VPN bạn muốn sử dụng.
- Nhập thông tin cấu hình VPN do nhà cung cấp VPN cung cấp.
- Lưu cài đặt.
Bước 3: Kết nối với VPN
- Kết nối thiết bị của bạn với mạng Wifi của router VPN.
- Mở ứng dụng VPN.
- Chọn máy chủ VPN bạn muốn kết nối.
- Nhấp vào nút “Kết nối”.
Tham khảo thêm: Hướng dẫn cấu hình VPN giao thức PPTP trên Router Mikrotik
Tổng kết,
Trên đây là bài viết VPN là gì, VPN là một công nghệ quan trọng giúp người dùng duyệt web an toàn, ẩn danh và truy cập vào nội dung trực tuyến một cách tự do hơn. Việc lựa chọn loại VPN phù hợp và hiểu rõ về cách hoạt động của nó sẽ giúp người dùng tận dụng được những lợi ích mà công nghệ này mang lại. Bài viết đến đây là kết thúc, hãy theo dõi RouterMikroTik.com thường xuyên để sớm cập nhật thêm nhiều thông tin hữu ích về kiến thức mạng, quản trị mạng bạn nhé.